你的浏览器禁用了JavaScript, 请开启后刷新浏览器获得更好的体验!
输入关键字进行搜索
搜索:
发现
话题
全文搜索
登录
[LayaNative3]底层内存泄露,望官方提供建议
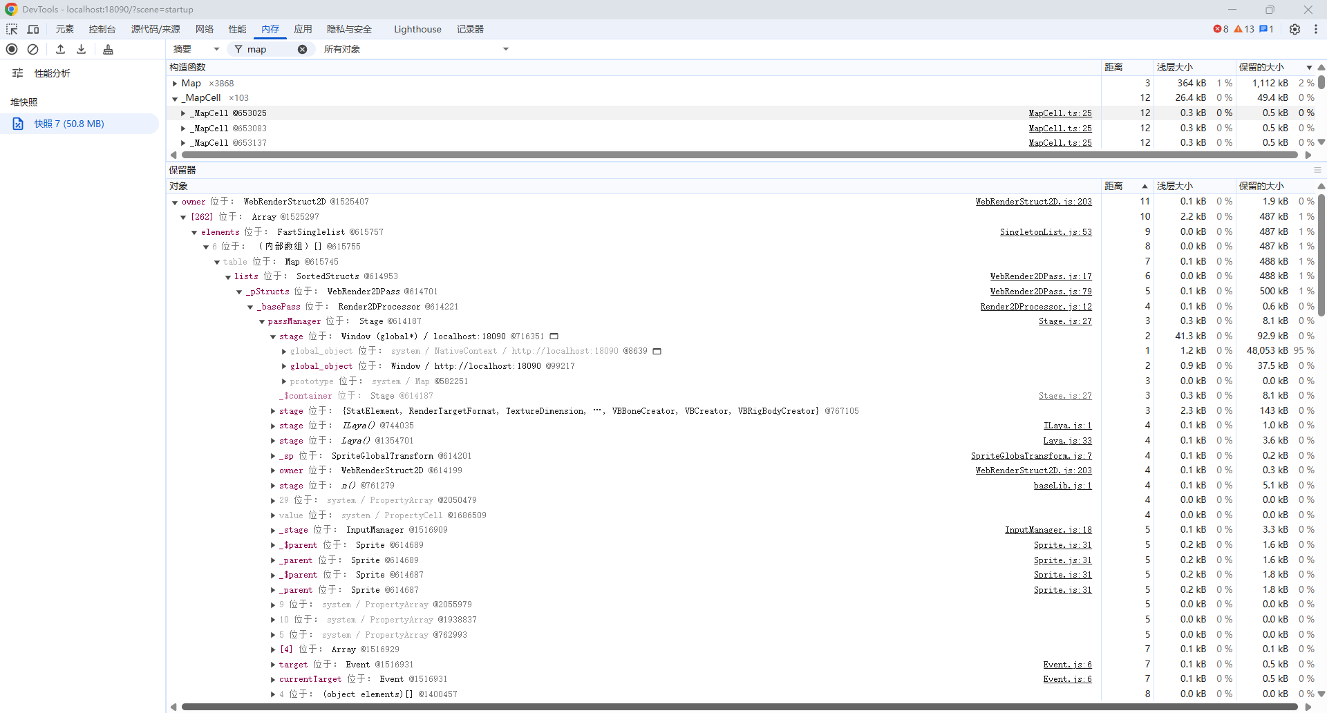
MapCell为地图块单元,退出地图时清理了销毁了所有地图块和引用,但内存快照还是存在该对象,查看了对象路径,未查到原因。官方看看是否引擎BUG导致?
没有找到相关结果
已邀请:
与内容相关的链接
提交
1 个回复
layabox
赞同来自:
麻烦提供可重现DEMO
要回复问题请先
登录
发起人
DC
相关问题
发起问题须知,必看!!!不按提问规则的,官方拒绝解答!!!
laya针对页游耗用内存大的问题是如何解决的?
官方有没有考虑做个完整的DEMO
liblayaair.so 总是崩溃,有没有官方人员帮忙解决一下啊
Laya2.0项目文件过多导致编译内存不够,请问在哪里设置增加编译内存(急)
【带附件】 使用Laya2.0.0beta5.1 发布官方示例 真机报错 window is not defined
谷歌浏览器上的layaTree插件用不了,官方可以更新一下嘛,没有这个插件调试会麻烦很多
使用了u3D导出来的粒子,不停的显示移除并销毁其克隆对象,统计面板的显存和内存就会显示成负数
关于Laya实现Matter.js官方案例凹多边形的问题
官方新手游戏引导示例中关于hit和unHit的使用疑问
请教下微信小游戏的内存和数据缓存?
问题状态
最新活动:
2026-01-26 10:44
浏览:
113
关注:
2
人
商务合作
1 个回复
layabox
赞同来自: